Handle exceptions
Learn about exception handling by the PingIntelligence policy when ASE is unavailable.
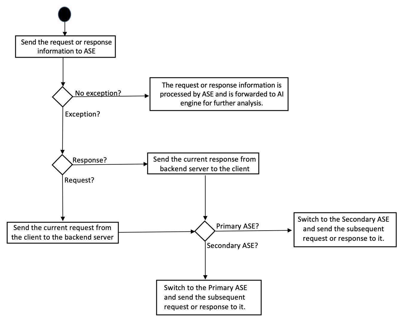
To ensure high availability, the policy supports primary and secondary ASEs. In the event of an exception, the gateway processes the current request or response to the corresponding destination. From the subsequent request or response, a switch happens between the ASEs and the metadata is routed to the other ASE. The following diagram shows the flow when an exception occurs.

You can configure an availability profile to define the way PingAccess manages network requests. For more information, see Availability profiles.
